财务审计的终极生存指南

内容贡献者安迪标志

2017年11月21日(2021年7月27日更新)

财务审计不是小事。任何商界人士都可以证明,金钱及其适当使用可以成就你的企业,也可以毁掉你的企业。如果你是一家上市公司,适当的财务监管可以让你免于牢狱之灾。这就是为什么财务审计至关重要——有时甚至令人恐惧。本指南是“财务报表审计:如何使你的下一次审计做到最好它将通过定义术语和不同类型的审计(包括综合审计),引导您了解财务审计的概念。然后,您将了解审计的目的以及为什么审计是必要的。接下来,我们将讨论审计员如何执行审计并了解审计员本身。此外,您将了解如何阅读和理解审计报告,以及如何在节省时间和金钱的同时准备一份审计报告。此外,你还可以从行业专家那里找到一些建议,以及一份免费的清单,帮助你快速开始准备工作。

什么是财务审计?

财务审计是对企业财务报表及其附带文件和流程的调查,由独立于您的组织的人执行。这些通常每年一次的事件调查你公司的财务状况:他们根据行业公认的会计标准查看你的会计记录、内部控制政策和账目。这个过程看起来就像是有人在仔细检查您的敏感文件,寻找错误和错误陈述。然而,财务审计师使用这一过程来确保你的利益相关者(和任何感兴趣的外部人士)你公司的财务状况。他们给他们合理的保证——不是绝对的保证——他们给你公司的财务文件更多的价值。进行审计的其他原因包括验证您是否符合监管机构的要求,以及保护您的公司免受欺诈财务操作的风险。

独立财务审计师是指不受雇于贵公司的人,他们与贵公司的业绩没有利害关系。在审计结束时,他们会对文件的完整性提出意见。财务审计师可以为你进行外部或内部审计,但他们不能在你的公司有股份。

当外部审计评估财务风险和报表时,内部审计会进一步考虑您的业务增长、对环境的影响、员工文化和声誉。内部审计师向董事会和治理结构中的高级管理层报告,他们不仅向股东和外部人士提供合理的保证,还提供了改善公司整体状况的方法。定期进行内部审计还可以向外部审核员表明,公司有办法改进内部控制,从而有效地管理组织。

有许多不同类型的检查表可供财务审计。无论你是一名审计师,还是你拥有一家公司,你都可以使用检查表来准备审计。是美国注册会计师协会,你会收到从基本审计到欺诈风险评估的审计清单。的美国政府问责局(US GAO)还列出了联邦审计的清单。此外,无论你的企业是公共的、私人的还是非营利的,你都可以在审计之前查看自我评估清单。

什么是综合审计?

综合审计是指将财务报表审计与内部控制审计相结合的审计。2002年,美国国会通过了萨班斯-奥克斯利(SOX)法案。该法案要求公司进行严格的改革,以防止会计欺诈。该法案对该行业产生了重大影响:根据该法案,高级管理层负责证明其财务报表的准确性,并负责建立内部控制并报告这些控制。对公司欺诈行为的打击也导致了上市公司会计监督委员会(PCAOB)的成立,该委员会为综合审计提供指导。另外,美国证券交易委员会(SEC)负责执行。SOX法案还要求上市公司进行综合审计。此外,审计专业人士表示,除非还审查了公司的信息系统(is)流程,否则综合审计是不完整的。IS、财务和业务控制是相互依赖的,以营造一个支持和有效的环境。

PCAOB关于执行综合审计的指南包括以下要求:

  • 审计计划:除了PCAOB审计准则(AS) 2201.09中规定的要求外,审计师必须计划风险评估。风险评估应集中在公司内部控制中可能影响财务报告的弱点。
  • 实体级控制:实体是指你的整个公司。实体级控制是指帮助确保您有效地执行公司范围内的管理指令的过程。审计员将检查这些实体级控件,这种检查决定了他们必须对其他控件进行的测试量。如果你有非常强的、受监控的控制活动,而你的管理层无法覆盖,你的审核员可能会减少其他领域的控制测试。
  • 自顶向下的方法:审计师按照特定的顺序进行审计,从审查总体风险到控制财务报告。然后,他们进入实体层面的控制,然后是重要的账户和披露。这个过程是自上而下的,因为它从最高级别的图片开始,以确定要测试的控件。
  • 控制测试:在综合审计期间,审核员将测试控制的设计及其操作有效性。这种测试是审计人员在审计您的业务时花费大部分时间的地方。
  • 报告:你的审计师将对你的财务报告的内部控制是否有效形成意见。根据审计准则的要求,报告的措辞必须高度具体。这些报告还必须是统一的,而不考虑每次审计的个别需要。

SOX法案要求对大型上市公司进行综合审计。该法案不要求小型上市公司或私人公司进行综合审计,一般来说,这些机构只需要对其财务报表进行审计。小型上市公司或私人公司可能希望在准备出售时进行综合审计。审核员对一个强有力的控制体系的验证可以提高公司的销售价格。

在集成审计之外,审计类型侧重于单个流程。我们已经讨论过信息系统审计;其他独特的审计包括运营审计和合规审计。运营审计特别关注业务流程。这些过程有些会影响财务,有些则不会。内部审计应处理这些业务流程以及影响业务流程和受业务流程影响的会计程序。你的审核员应该能够识别实施问题,并为改进建议补救措施。合规性审计专门处理与内部政策或外部法规要求的合规性水平。

审计的目的是什么?

你的审计师的目标是给你一个客观的评估贵公司的财务状况的基础上的文件。审计还可以证明你的文件准确地反映了你的情况(审计师的最终报告就是这种证明)。此外,你的审核员通过提供建议和指出任何不一致来改进你的流程。

四大会计师事务所是全球最大的专业服务网络,专门从事全球审计业务。虽然这些肯定不是唯一的公司,你可以保留执行你的审计,他们在金融行业拥有长期的尊重。这四个专业服务网络目前占了上市公司审计的大部分,也占了大量私人公司审计的大部分。四大会计师事务所分别是毕马威、德勤、普华永道和安永。它们之所以是网络(而不是离散的公司),是因为它们的结构方式:它们是独立拥有和运营的,但每个公司都在各自的“母公司”的保护伞下运作。在母公司的管理下,这些网络共享品牌、名称和服务质量标准。这些服务包括审计、保险、税法、咨询、精算服务、法律服务和公司财务建议。

英国拥有最早有记录的财务审计,其文件可追溯到1314年。在美国,工业革命迫使广泛采用财务审计。为了控制成本和运营比率,铁路行业成为了审计的先驱。1929年股市崩盘后,对想要参与股市的公司来说,审计成为了义务。投资者开始依赖审计师出具的财务报告,将其作为整体审计的一部分。1934年,国会委托证券交易委员会作为审计要求和标准的监管机构。

为什么需要审计?

财务审计不仅是监督股票市场上交易的公司所必需的,而且还被用作欺诈检测和财务问责的机制。然而,在美国证交会成立之初,公司经理会出具审计报告。独立审计人员没有进行审计。只有在严重不利的业务事件发生后,公司才会对审计程序进行重大更改。例如,只有在McKesson & Robbins(一家制药公司)的财务主管发现该公司是非法走私活动的掩护后,对库存的实地检查才成为强制性的。这起丑闻还促成了另一项授权:SEC现在要求上市公司任命外部审计委员会。

金融行业专家表示,未来的审计将带来更多的监管控制,以保持与传统要求的一致。鉴于过去几年强有力的技术进步,特别是在自动化和外包领域,加强监管控制的趋势是显著的。专家指出,可能需要改变审计时间和频率。他们还表示,审计人员可能需要更多的技术和分析方法方面的教育。如果事实证明是这样的话,交叉学科的审计就有必要了。当审核员有能力并且有必要完成全面审计时,抽样可能会过时。而且,该行业可能不得不重新审视重要性和独立性的概念。重要性为它认为不重要的交易分配了一个分界点。独立性涉及审计师的独立性问题(即,他们是否在他们所审计的业务中有经济利益)。

如果你是一家上市公司,或者将来打算公开募股,你就需要进行审计。你需要公司首次公开募股(IPO)那一年以及之后所有年份的审计文件。如果你接受联邦政府或州政府的资助,你可能需要审计。如果一些银行给你一笔特别大的贷款,或者他们认为你有高风险,他们也会要求你进行审计。最后,你可能需要审核,因为这可能意味着贷款被批准或拒绝,以及获得低利率或高利率的区别。

如何进行审计?

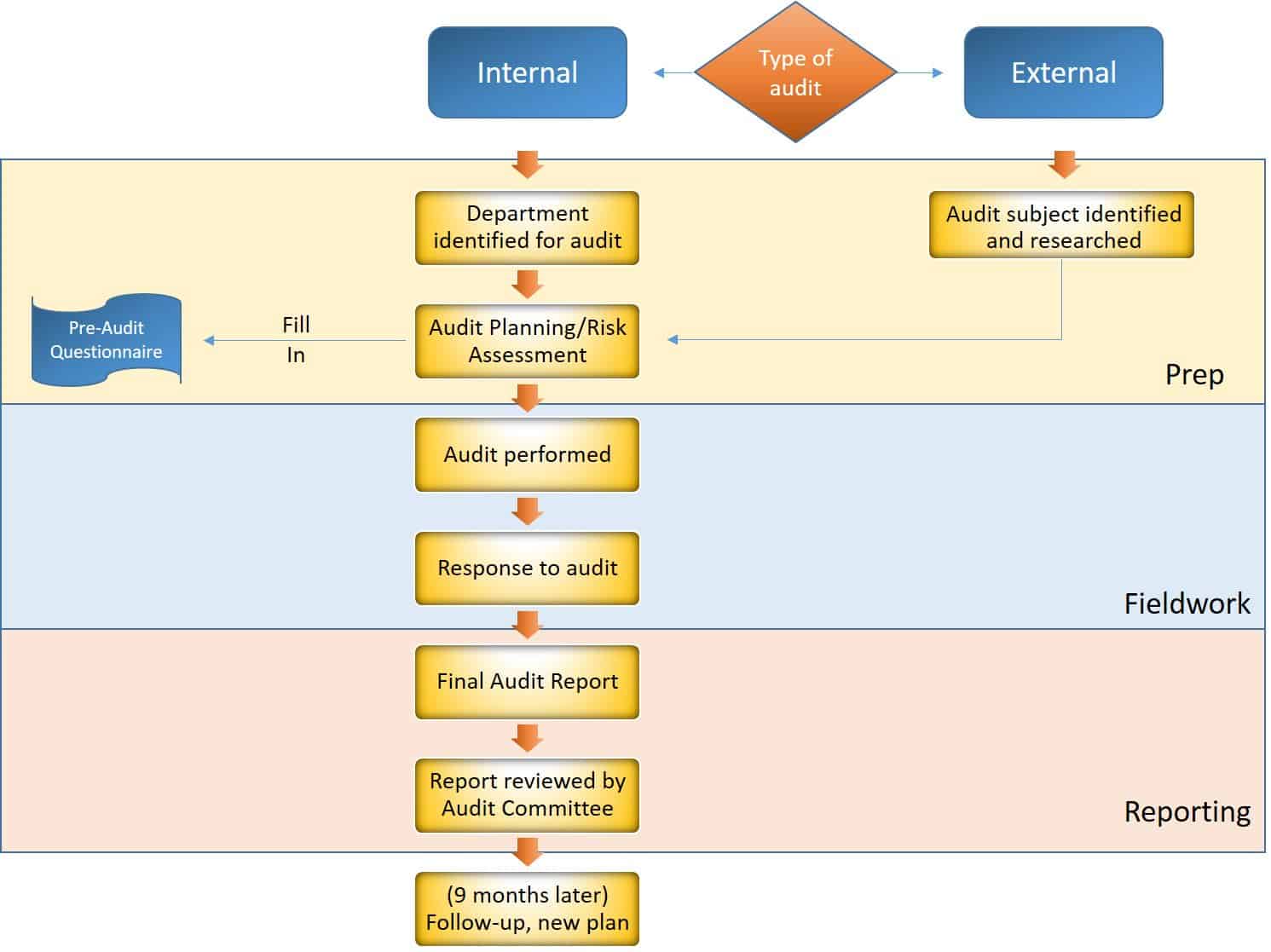
您可以将审计分为三个主要阶段:准备、实地调查和报告。每个阶段也可以进一步分解。对于准备工作阶段,有八个主要步骤:

  • 转让的收据:这一步告诉你的审计师,他们是否必须对你的财务报表进行审计,或者他们是否必须完成更全面的绩效审计或合规审计。他们可能从一个非常模糊的任务开始,但作为审计专家,他们将能够迅速确定工作的相关目标。
  • 研究审计科目:美国会计师协会发布了审计准则声明(SAS)。这些出版物为外部审计师提供了指导。美国政府问责局也发布了他们的黄皮书,这是审计政府机构的标准。这两种类型的出版物都具体说明了审计人员在进行风险评估之前应询问的问题。这些包括了解行业、法规、实体的性质、实体的目标和战略、实体用于衡量和审查财务业绩的方法以及实体的内部控制。如果可能的话,许多审计师坚持与去年(SALY)相同的哲学,以节省时间在这个阶段。这意味着他们以与上一年相同的方式执行审计。然而,许多审计人员不同意这种方法,因为他们认为这是懒惰的。
  • 确定审计准则:这是审计的基准。审计师进行财务审计,并根据财务会计准则委员会(FASB)发布的公认审计准则(GAAS)进行检查。对于超出财务范围的审计,客户和审计师必须在审计之前就基准达成一致。
  • 执行风险评估:风险评估分为两部分:将审计工作分成若干块,并评估每个块的风险。特别会计准则已经将财务报表审计拆分为多个部分。对于其他类型的审计,审核员在分解风险类别时可能需要发挥创造性。有一个审计风险计算,审计员适用于每个部分:审计风险=(检测风险)x(固有风险)x(控制风险)。这个公式决定了不准确的发现和未被发现的重大错误陈述的可能性。这个公式中审计员唯一能控制的部分是检测风险。
  • 确认审计目标:此时,审核员已经评估了风险,他们可以确认审计目标是什么。例如,在财务审计的情况下,审计员可以增加具体的目标(子目标),如审查现金收入。
  • 选择审计方法:从审计目标出发,作出结论性决定的方法应该自然地流动。审计员将每个目标与方法联系起来,以便有强有力的证据支持他们的发现。方法的例子包括抽样、观察、访谈和波动分析。
  • 将方法与成本联系起来:一旦审核员决定了审计方法,审核员将对成本进行预算,以便企业对审计的总体成本有一个概念。
  • 确认审核计划:你的审核员在他们的实地考察之前的最后一步是确认他们的计划与你的业务。一旦您的企业确认了计划,并且对与方法和成本相关的小时数感到满意,现场流程就可以开始了。

审计的第二个主要阶段是实地调查。这是当你的审核员或审核组在你的办公室现场时。他们首先与你的员工一起正式制定审计程序,制定他们的计划,并将其介绍给工作人员,这些工作人员将通过收集和解释文件和流程来协助他们。以下是审核员在审核过程中可能执行的步骤示例(顺序取决于审核员的计划和必要性):

  • 审查信息系统
  • 看看记录保存政策
  • 审核会计制度
  • 检讨内部控制政策
  • 比较内部记录
  • 审核报税表
  • 执行对照测试和实质测试

审核员在工作底稿中记录每一项活动的结果。在他们完成现场审查和测试后,审核员对工作底稿进行全面审查。现在,他们可以进入流程的报告阶段。在报告的最后一个阶段,你的审计师要写出他们对你公司的调查结果。他们可能会在完成报告之前回来与你或其他工作人员协商。这份报告给了你关于你的公司如何遵守会计准则或商定的基准的结论。

审核流程图

什么是财务审计师,他们的报告是什么?

在整个过程中同样重要的是你的审计师。的美国注册会计师协会对独立审计师的职责和职能有非常具体的规定.虽然在审计实践中有一些创新的空间,但你的审计师不仅要根据他们的经验和最佳判断执行审计,而且要作为整个行业的代表。他们被要求按照标准的审计惯例进行审计。你的管理层有责任制定健全的会计原则和内部控制,并将其呈现出来。然而,如果有问题,发现并报告它们是你的审计师的责任。您的审计人员受到代码的约束,因此,如果他们不执行相应的代码,则可能强制执行该代码。

当你的审计师承受着来自资助他们审计的公司的压力时,这就会成为一个棘手的问题。一方面,被审计的公司支付审计师所需的服务,审计师需要支持自己的业务。另一方面,被审计公司可能通过不聘请特定的审计师或事务所或在结果不利的情况下扣留审计费用来施加压力。即使是细微的不喜欢也会对审计师个人造成伤害。这样的场景可能会成为审计人员的道德困境,因为作为把关人,他们有重大的责任。专家建议对审计师,特别是那些面临经济伦理困境的审计师,进行更好的激励制度和政策改革。每年保留相同的审计服务确实为公司节省了资金。虽然审计需要一定的时间,但审计师可能会熟悉公司,这样他们就可以在整个过程中节省时间。

美国证券交易委员会强制执行的独立审计服务要求是,审计师与他们审计的公司没有利益冲突。此外,他们不能在审计自己的工作的职位上,可能被他们审计的公司(单独)雇用,或者成为公司的倡导者。他们可能不提供额外服务,如记账、财务信息系统设计或实施、精算服务、经纪服务、法律服务或估值服务。如果公司寻求雇用前雇员进行审计,该审计师必须在他最初受雇于该公司后的一年内避免这样做。审计委员会还必须评估审计师与公司之间的任何直接或重大关系,以确定这些关系是否与独立性相冲突。

要成为一名审核员,有学术、专业和个人方面的要求。最低学历要求是学士学位,但许多雇主更喜欢金融或会计方面的硕士学位。为了审计上市公司,审计师必须拥有注册会计师(CPA)证书。他们必须跟上会计的原则、理论、实践和法律。在与公司打交道时,他们还应该有正直和机智,并有系统的实践。许多公司列出了他们希望审计师具备的个性特征,比如自信和守时。然而,选择审计师最终是关于决定你是否可以委托某人负责执行他们的工作并为你保密。你必须能够依靠这个人。审计师的工作描述通常与会计师的工作描述是可以互换的。不过,在发现财务文件中的欺诈或错误时,审计人员要做更详细的工作。

在工作描述中,财务审计师评估公司的财务报表、文件、会计分录和数据。他们可能从公司的报告系统、资产负债表、纳税申报单、控制系统、收入文件、发票、计费程序和帐户余额中收集信息。然后,他们以公平、准确的方式对所有这些信息进行全面审查,以确保没有重大错误或欺诈。在获取数据和信息时,他们必须与不同部门的不同级别的管理人员打交道。他们这样做是为了了解业务是如何运作的,以及公司的目的和报告系统。

2017年,全国财务审计师的平均工资约为6万美元。然而,不同的地点和公司会根据教育程度、经验、专业知识和客户对这个数字进行调整。审计员有几种类型:包括内部审计员、政府审计员和独立审计员。内部审计员和政府审计员在内部工作。他们可以预见并尽早阻止组织的主要问题。内部审计员可能不进行独立审计,但他们很有价值,因为他们有能力就日常活动和系统提供建议。政府审计员是专门为联邦或州机构工作的。联邦审计员为美国政府问责局工作,并向国会报告。

审计报告是完成审计工作的最后文件。这是按照GAAS规定的标准格式编写的书面审计意见。审计人员为公司财务报表的使用者撰写报告。如果你的公司是上市公司,在向美国证券交易委员会提交文件时,你应该包括这些报告。

如何阅读和理解财务审计报告

一份审计报告可以让你对公司的财务报表有一个独立的意见,并可以帮助你做出更好的经济决策。尽管该报告的调查结果是基于有说服力的(而不是结论性的)证据,但它们仍然能让你对一家公司的财务状况做出公平的估计。在注册会计师的财务审计中,审计结果可以是以下几种之一:无条件批准、有条件批准、放弃意见或不利发现。最好的结果是无条件批准。最糟糕的结果是不良发现。下面是对这四种调查结果的描述:

  • 不合格的批准:这基本上是一家公司的健康证明。这意味着审计师在审计过程中没有发现内部控制故障。
  • 合格的批准:这一发现表明您的审计师遇到了两种情况中的一种:偏离GAAP或范围限制。单次偏差是指违反了公认会计准则之一。范围限制的一个例子是,由于系统功能失调,审计师无法执行测试。审核员将解释这种资格的原因。在有条件核准的情况下,由报告的阅读者决定所确定的问题是否影响财务报表的有用性。
  • 意见声明:当你的审计师没有对你公司的财务状况提出任何意见时,就会出现这种类型的审计报告。你的注册会计师会声明,他们不能提供审计相关的意见或声明,因为他们所进行的检查的限制。
  • 不良发现:当审计师确定一家公司的财务报表存在重大错误,不应依赖,并且在整体上考虑时不符合GAAP时,他们会发布此意见。这类发现对投资者来说是一个危险信号,可能会对企业股票价格产生负面影响。美国证券交易委员会不允许上市公司在审计师发表不利意见时交易其证券。

在阅读审计报告时,专家建议特别注意介绍性段落,特别是那些与管理层和审计师的责任、范围和意见有关的段落。如果你阅读并熟悉审计报告,你会发现尽管每个公司都是不同的,但报告都是相同的,这是了解公司的一个很好的方法。

如何准备财务审计

对即将到来的公司审计感到紧张是正常的。它们很昂贵,而且让你不确定审计师会发现什么。然而,如果你提前计划,你可以省钱,并确保你的审计师的发现只是有帮助的。

正如您在本指南的前面部分所读到的,您的审计师正在寻找可能导致财务不准确的不一致。在他们的武器库中,你的审核员有许多不同类型的分析程序,尽管如果他们不理解某些东西,他们会调查并向你或你的员工提问。他们还会要求你提供证明文件,以确保你准确地记录了你的财务信息。他们将审查您的操作程序,并可能审查您的信息安全,以确保他们看到的数据是可靠的。

为了减少工作时间和成本,你可以采取以下步骤:

  • 全年推行良好实践方法:如果您将良好的流程落实到位,就可以节省时间和金钱。每月或每季度核对你的信息,这样就不会出现错误。定期记录你这一年的开支和收入,并指定一个地方存放它们,这样你就不必费力去找东西了。
  • 回顾自己的财务信息:专家建议检查你自己的财务信息。如果你的公司非常大,这可能很难,但如果你是一个企业主,你的财务状况应该对你有意义。如果没有,你的审计师也可能很难理解它们,这就增加了他们调查的时间。此外,如果你了解你的情况,你可以提前向你的审计师解释。
  • 准备好文书工作:在审核的准备阶段,审核员会要求一份文件和时间表的清单。你或你的会计应该能够生成或收集这些文件。最好在审计师的截止日期前提交这些信息,这样他们就不必花费额外的时间和金钱来追踪它。在将信息发送给审计人员之前,请询问他们更喜欢使用哪种类型的文件。在这里找到一个免费的清单,可以帮助你开始。

财务审计核对表

下载财务审计准备工作清单

现在,我们的专家就如何为审计做好准备发表意见。

罗伯•坎贝尔

罗伯特·坎贝尔,金融分析师Withum他说:“我在WithumSmith+Brown, PC会计师事务所工作,我负责对我们的一些客户进行初步的风险评估和审计设置。我的专长是进入业务的交易层面,了解常见的做法和良好的内部控制,并判断可能出现的问题。至于我客户的首席财务官同行,他们需要准备好向我介绍发生的交易,并让我接触到交易的人,这样我就能确保管理层认为发生的事情确实发生了。然后,在计划审计时,我会分配交易和账户类别的风险,我将指示审计员进行分析或实际审查。对首席财务官来说,我在风险评估过程中遇到的问题或担忧越少,审计的范围(以及成本和时间支出)就越有限。”

Rob Riorden

注册会计师兼房地产经纪人Robert Riordan说:“我是南卡罗来纳州的注册会计师,为执照和银行做很多财务审计。我必须遵守我们州和国家组织的指导方针。根据客户想让我看什么,准备审计需要不同程度的细节。详细的审计要求我查看资产负债表上的所有账户,看它们是否正确。这意味着去营业地点,查看账目和交易,并确定是什么使金额增加。损益表必须看起来差不多。当我看大客户或小客户时,我可能会发现一些有趣的东西。

“我得在报告上签个名。如果是国税局的审计,那么你必须把一切都安排妥当。大多数时候,体验并没有那么糟糕。你为之工作的人会帮助你。当您将报告交付给某个实体时,他们可能会打电话给您以澄清某些事情。有时候你可能会遇到难缠的人,但要处理好它。

“如果你需要财务审计,帮助那个人用最新的财务信息和大量的支持信息准备报告。当编制财务报表的人询问更多信息时,要做好调整的准备。不要生气……除非你想隐瞒什么。”

财务审计术语汇编

以下是在审计过程中或准备审计时可能遇到的一些术语。理解这些术语可以帮助您走上审计之路:

  • 预算财务报表:这些文件通常是汇总损益表和资产负债表。这些报表不同于预算。预算用于在当前收入和支出的基础上估计和预测未来的收入和支出。财务报表显示使用公认会计准则编制的实际数字。预算可以是内部的,并由最佳实践制定。
  • 交易文档:这些文件可以是与您的帐户或财务信息相关的任何文件。它们可以是账单、银行对账单、通知、保险单或收据。
  • 收入和销售成本:销售是收入的一个组成部分:它们是你提供商品和/或服务的收益。收入是你在一段时间内获得的总金额。销售成本是与这些商品或服务直接相关的费用,如原材料或服务提供者的工资。
  • 费用审批:你的公司开发了一个程序来报销员工的工作费用。例如,他们可以定期邀请客户共进晚餐,讨论合同或销售事宜。这些员工作为贵公司的代表,履行工作职能,应该得到报销。在支付这些费用之前,你必须有一个系统来审查和批准这些费用。
  • 试算表:在复式记账法中,这是一份内部报告,你的会计将制定,以确保没有数学错误。试算平衡表表示帐户的所有借方和贷方。
  • 职责分离:也称为职责隔离,这种风险管理技术通过将关键功能分离或隔离到多个人员或部门中来确保另一层监督。
  • 主要的合同:在你的审计过程中,你可能会听到你的主要合同,并且可能要求每个主要合同都有自己的会计系统。如果合同足够大,您可能希望单独管理其财务信息。
  • 章程和会议记录:这些记录规定了股东会议的时间、地点和事件。重要的是要记录这些信息,以便跟踪您的企业财务监督和责任方。

通过Smartsheet中的实时审计清单来改善您的财务审计

为您的员工提供一个灵活的平台,以满足您团队的需求,并根据这些需求的变化进行调整,使他们能够超越自我。

Smartsheet平台可以轻松地在任何地方计划、捕获、管理和报告工作,帮助您的团队更有效地完成更多工作。通过汇总报告、仪表板和自动化工作流,报告关键指标,实时了解工作情况,使您的团队保持联系和信息灵通。

当团队清楚地知道要完成的工作时,没有人知道他们在相同的时间内能完成多少工作。今天就可以免费试用Smartsheet。

发现为什么超过90%的财富100强公司信任Smartsheet完成工作。

免费试用Smartsheet 获得一个免费的Smartsheet演示